무신사 기술 블로그 분석: OCMP 통합 회원 시스템과 대규모 마이그레이션
무신사의 파편화된 회원 시스템을 하나로 통합하는 OCMP 프로젝트를 분석합니다. 10년 된 PHP 레거시를 중단 없이 마이그레이션하기 위한 'Strangler Fig' 패턴, CDC를 활용한 데이터 동기화, 그리고 결정론적 라우팅을 통한 무중단 배포 전략을 다룹니다.
이 글은 무신사의 파편화된 서비스들을 하나의 ID로 연결하기 위해 진행한 OCMP(One Core Multi Platform) 프로젝트에 대한 블로그 포스트를 읽고 작성했다.
왜 통합 회원 시스템이 필요했을까?
무신사는 무신사 스토어뿐만 아니라 29CM, 솔드아웃(Soldout), 레이지나잇 등 다양한 패션 플랫폼을 운영하고 있다. 하지만 플랫폼 간의 통합 문제로 인해, 파편화된 경험, 레거시의 한계와 같은 문제가 생겼다.
- 서비스마다 다른 ID: 고객이 무신사 스토어 아이디가 있어도, 29CM나 솔드아웃을 이용하려면 회원가입을 또 해야 했다. 이는 고객 입장에서 매우 번거로운 경험이다.
- 비효율적인 관리: 서비스 개수만큼 회원 정보를 따로 관리하다 보니, 정보 수정이나 탈퇴 처리가 복잡하고 보안 리스크도 컸다.
- 글로벌 확장의 걸림돌: 기존 시스템은 한국의 ‘본인인증(CI/DI)’ 기반으로 설계되어 있었다. 이메일 기반 가입이 보편적인 글로벌 시장으로 진출하기에는 구조적인 한계가 있었다.
- 거대한 레거시(PHP): 10년 넘게 운영된 거대한 PHP 기반 시스템에 회원 로직이 강하게 결합되어 있어, 새로운 기능을 추가하거나 분리해 내기가 매우 어렵다.
- 플랫폼별 사일로(Silo): 각 플랫폼이 독립적으로 성장하다보니, 고객 데이터와 멤버 시스템이 플랫폼별로 격리되고 접근할 수 없다.
무엇을 해결하려 했나?
팀 무신사는 OCMP(One Core Multi Platform)라는 비전 아래 세 가지 목표를 세웠다.
- 통합된 사용자 경험 (SSO): 한 번의 로그인(Single Sign-On)으로 무신사의 모든 서비스를 끊김 없이 이용하게 한다.
- 유연한 아키텍처: 새로운 브랜드나 플랫폼이 추가되어도 즉시 붙일 수 있는 ‘플러그 앤 플레이’ 구조를 만든다.
- 글로벌 표준 보안: 한국식 본인인증을 넘어, 글로벌 표준 인증 방식을 지원하고 보안성을 강화한다.
기술적으로 어떻게 해결했나?
① 데이터 모델: 연합 ID 패턴 (Federated Identity)
“운영 중인 거대한 플랫폼들의 데이터를 어떻게 중단 없이 하나로 묶느냐”
고객이 새벽에 주문하든, 주말에 반품하든 로그인은 항상 가능해야 한다. 멤버 시스템의 중단은 치명적이고, 고객이 눈치채지 못하게 시스템을 교체해야 했다.
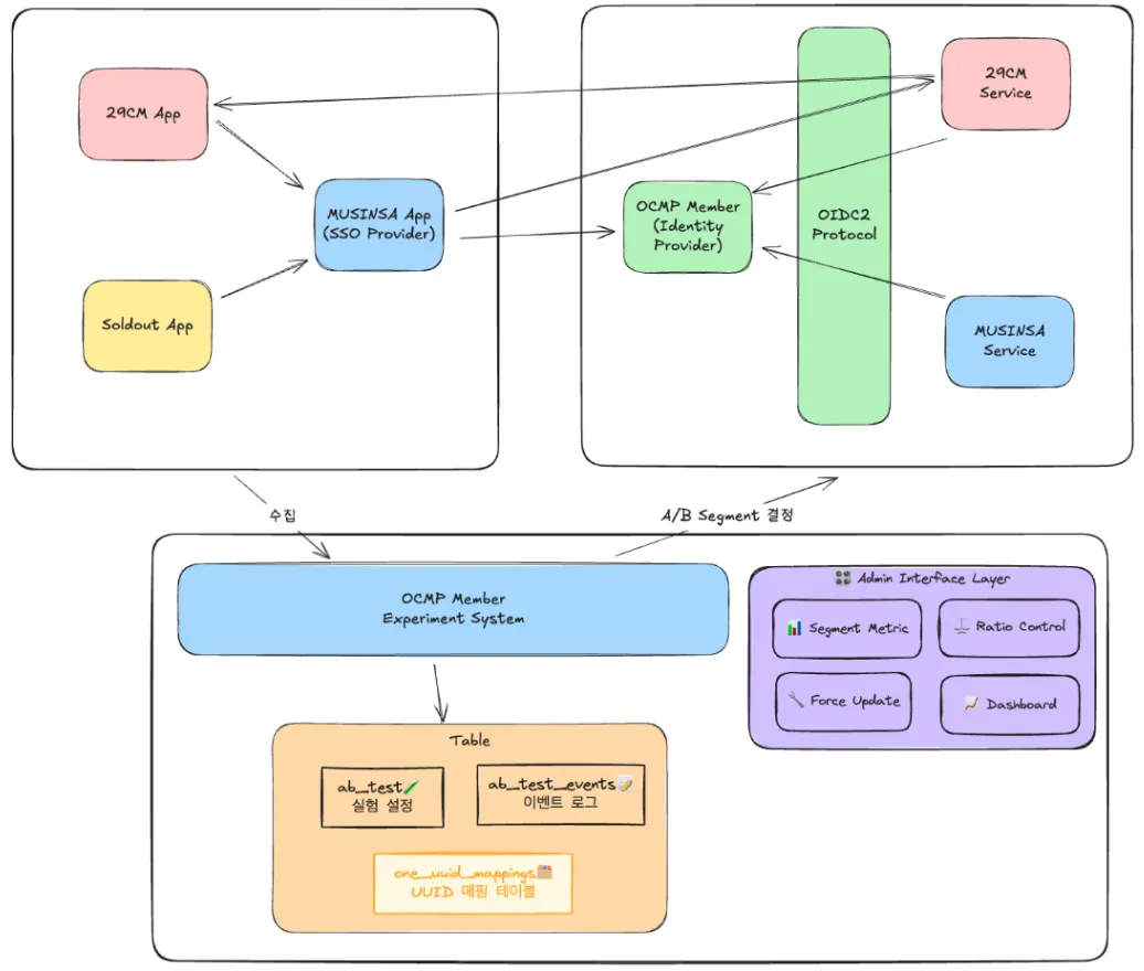
Federated Identity (연합 ID) 패턴은 여러 개의 서로 다른 보안 도메인(Security Domain) 간에 사용자의 신원(Identity)을 공유하고 관리하는 아키텍처 패턴이다. 무신사는 내부의 레거시 시스템들을 하나로 묶는 전략으로 이 패턴을 사용했다. 기존 DB를 억지로 하나로 합치는 대공사(물리적 통합)를 하지 않고도, one_uuid_mappings라는 연결 고리를 통해 논리적으로 하나의 ID처럼 동작하게 했다.
|  |
| *Federated Identity Pattern | Microsoft Learn* |
- 작동 원리 (Workflow)
- 중앙(IdP)에 Global UUID (통합 ID)를 하나 만든다.
- 사용자가 로그인을 하면, 시스템은 Global UUID를 기준으로 “아, 이 사람은 29CM에서는 저 계정이고, 무신사에서는 이 계정이구나”를 식별하여 연결해준다.
- Mapping Layer (one_uuid_mappings):
- 기존 DB를 억지로 합치는 대신, 매핑 계층을 두어 서로 다른 시스템의 ID를 논리적으로 연결한다.
- 중앙의 ‘통합 회원 시스템 (Global UUID, 통합 ID)’이 핵심 식별 정보를 관리하고, 각 플랫폼(무신사, 29CM 등)은 이 매핑 테이블을 통해 연결된다.
- 예를 들어, 29CM에는 ‘user_29’라는 ID가 있고, 무신사에는 ‘user_musinsa’라는 ID가 있다. (둘은 물리적으로 다른 DB에 있다.)
- Global UUID
XYZ-001↔ 29CMuser_29 - Global UUID
XYZ-001↔ Musinsauser_musinsa
- Global UUID
즉, DB를 억지로 합치는 ‘물리적 통합’의 리스크를 피하고, 각 서비스의 독립성을 존중하면서 연결성을 확보하할 수 있었다.
② App-to-App SSO: OS의 장벽을 넘는 보안 터널 (Universal Link + PKCE)
“무신사 앱에 로그인하면, 29CM 앱도 자동으로 로그인되어야 한다.”
하지만 Android와 iOS는 보안 정책으로 인해 앱 간 데이터 공유가 제한되었다. 이를 해결하기 위해 Universal Link와 PKCE를 결합한 인증 터널을 도입했다.
- PKCE (Proof Key for Code Exchange) 도입:
- Code Verifier: 29CM 앱이 로그인 시도 시, 암호화된 검증값(
code_verifier)을 생성해 로컬에 저장한다. - 터널링: 29CM 앱은
code_challenge(verifier를 해싱한 값)를 서버에 등록한 뒤, Universal Link를 통해 무신사 앱을 호출한다. 이 방식은 iOS 시스템 레벨에서 앱의 소유권을 검증하므로 피싱 앱의 개입을 원천 차단한다. - 검증 및 토큰 발급: 무신사 앱에서 인증 후 다시 Universal Link를 통해 29CM 앱에 토큰을 전달한다. 서버는 처음에 만든 검증값(
code_verifier)과 현재 값(code_challenge)이 수학적으로 쌍을 이루는지 확인하고 최종 액세스 토큰을 발급한다.
- Code Verifier: 29CM 앱이 로그인 시도 시, 암호화된 검증값(
이로써 OS 샌드박스 제약을 뛰어넘으면서도, 탈취가 불가능한 안전한 SSO 환경을 구축했다.
|  |
| *MUSINSA OCMP Architecture | MUSINSA tech* |
③ 무결점 A/B 테스트: MurmurHash3와 자가 치유(Self-Healing)
점진적 배포 과정에서 사용자가 어떤 상황(비로그인, 기기 변경 등)에서도 일관된 경험을 하는 것이 중요했다.
- 결정론적 라우팅 (Deterministic Routing):
- Experiment System은 디바이스 단위로 고유 식별자를 발급하고 관리하며, 이 식별자를 사용자 식별자와 연결한다. 이 관계는 사용자가 여러 디바이스를 활용하거나 비로그인 상태이더라도 일관된 실험 세그먼트를 할당하는 주요 데이터이다.
- 사용자 식별자를 MurmurHash3 알고리즘으로 연산하여 10,000개의 마이크로 버킷으로 나눴다. DB 조회 없이 수학적 연산만으로 0.01% 단위의 정밀하고 일관된 그룹 할당이 가능하다.
- 자가 치유 (Self-Healing) 파이프라인:
- 사용자가 기기를 변경하여 그룹 정보가 불일치하는 상황이 발생하면? 시스템이 이를 즉시 감지한다.
- 10ms 이내에 백그라운드에서 그룹 정보를 재할당(치유)하고, 사용자를 올바른 페이지로 리다이렉트한다.
- 배포 기간 동안 관련 VOC 0건을 달성했다.
안정적인 런치를 위한 운영 전략
① 준실시간 트랜잭션 감사
데이터의 복제하는 것에 더해, 비즈니스 로직의 동일성을 보장해야 한다. 이를 위해 모든 데이터 변경 이벤트(가입, 수정, 탈퇴)를 트래픽 발생 직후 비교/검증하는 시스템을 구축하여 데이터 정합성을 100% 확보했다.
② AI Agent를 활용한 시나리오 검증
복잡한 유저 시나리오 테스트를 위해 Cursor AI Agent를 도입했다.
- 엔지니어가 “무신사 가입 -> 29CM 로그인 -> 비번 변경” 같은 시나리오를 자연어로 던지면, AI가 테스트 스크립트를 작성하고 검증한다.
- 이를 통해 사람이 놓치기 쉬운 극단적인 예외 케이스(Timeout 등)까지 사전에 잡아냈다.
③ 점진적 런치 (Incremental Launch)
‘빅뱅 오픈’의 리스크를 피하기 위해 트래픽을 1% → 5% → 10% 단위로 천천히 늘렸다. 각 단계마다 로그인 성공률과 에러율을 실시간 모니터링하며, 확신이 들 때만 다음 단계로 넘어가는 돌다리 전략을 취했다.
